하지정맥류를 CT로 진단하는 대학병원이 있다??????
본문
모든 질환에는 진단방법이 있다
진단법은 거의 대부분 명확히 정립이 되어있다
특히나 잘 알려진 질환이고 흔한 질환일수록
진단, 치료가 분명할수록 더 그러하다
하지정맥류의 진단법 역시 명확히 정립되어있다
혈관이중초음파검사(duplex ultrasonography, DUS)에서
정맥내 역류가 0.5초 이상 있을때
이를 진단법으로 정한다
이 진단법은 미국, 유럽, 대한민국 마찬가지이다
추가적인 검사로 CT를 시행해볼수 있는데
하지정맥류의 진단이 애매하고
초음파검사를 할 수 없는 상황이거나
복부쪽에 정맥을 압박하고 있는
기타 특이 사항이 의심될때
또는 심부정맥내 병변이 있는 경우
시행을 해볼수 있다고 되어있다
실제로 진단지침 문헌을 살펴보면
혈관이중초음파검사
(duplex ultrasonography, DUS)을
primary diagnostic test of choice
1차적으로 선택해야하는 검사방법이라고
유럽정맥학회에서 명시하고 있다
(물론 미국, 대한민국도 마찬가지이다)
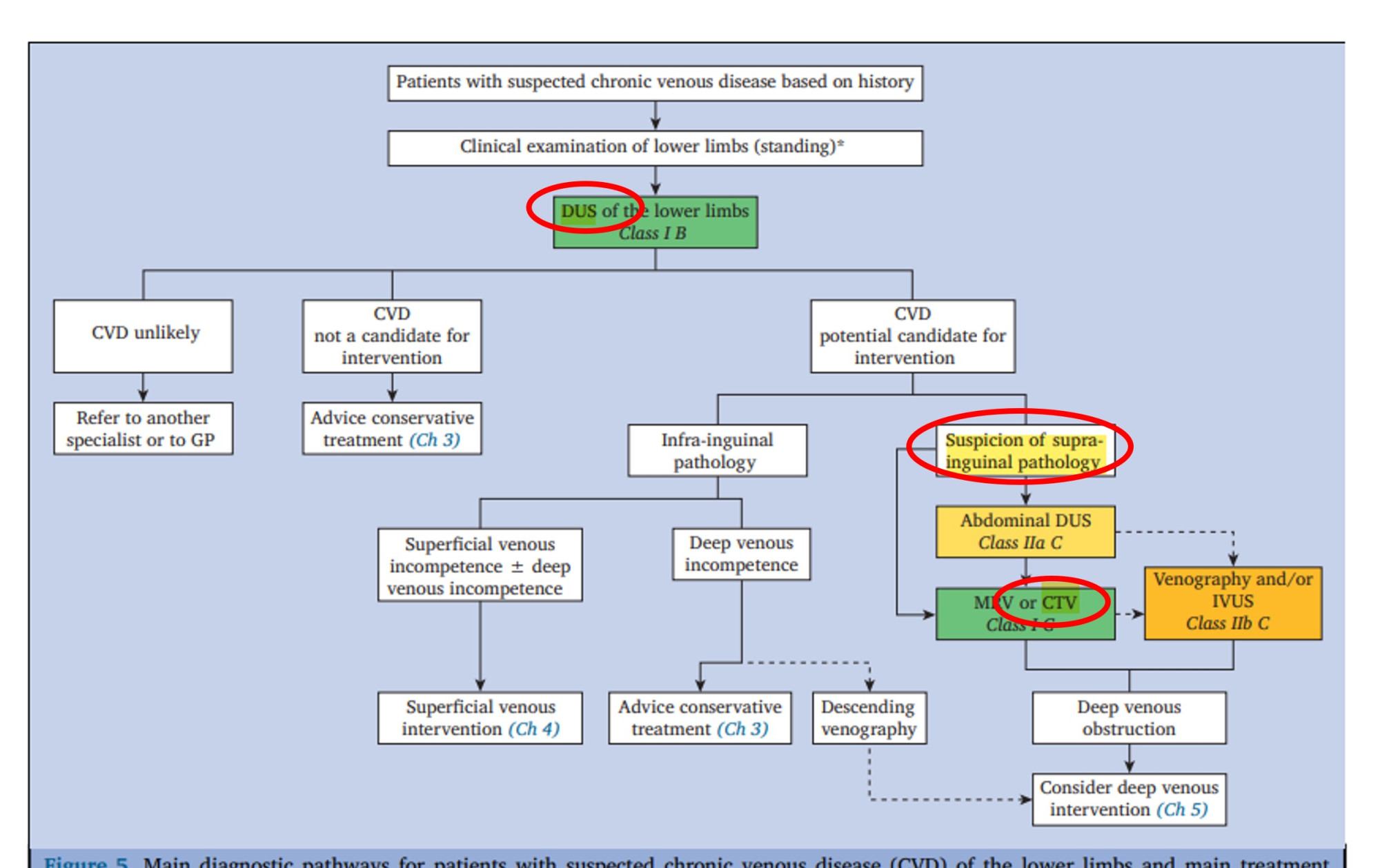
유럽학회에서 제정한 진단표인데
가장 위 녹색바탕을 보면
DUS(혈관이중초음파)를 가장 먼저 시행하고
치료방법들을 결정하는데
suspicion of suprainguinal pathology
사타구니위 즉, 복강/복부내 병변이 의심될 경우
아래 녹색바탕으로 내려와서
CTV(CT검사)를 시행할 수 있다
즉 초음파검사를 우선 일단 하고
만일 단순한 하지정맥류가 아니라
복부내에서 정맥혈관이 눌리는 문제로
이차적인 하지정맥류가 발생했거나
심부정맥에 문제가 의심되는 경우에 한해서
CT를 촬영하라는 뜻이다
정리하면 누가 뭐래도(?) 반드시
하지정맥류는 초음파로 진단한다
정지영상이 중요한게 아니고
혈액이 역류하는 동적인 상황이
필수적이기 때문이다
CT는 촬영할때 '움직이지 마세요' 하고 한다
정지영상을 촬영하는 검사이다
하지정맥류는 손으로 종아리를 누르면서
혈액이 실시간으로 역류하는 확인해서
역류가 확인이 되어야 진단을 한다
다만 하지정맥류가 있기는 한데
복부 대정맥쪽에 뭔가 문제가 있어보이면
추가적으로 CT를 찍는 것이다
얼마전 진료실에서 들은 얘기이다
어떤 대학병원에서 처음부터 CT를 찍는다고...
초음파검사를 하고 필요하면 CT를 찍어야하는데
그게 아니라 그냥 CT를 먼저 찍는다
심지어...그 병원은 CT만 찍었다고 한다
초음파 검사를 아예 안하고...
진단이 정확히 될 수가 없다
솔직히 말하자만 안타깝지만
환자는 불필요한 방사선만 노출된다
대부분의 하지정맥류 전문병원은
진료를 본 의사가 직접 초음파를 바로 검사한다
그래서 그날 진단과 치료방법이 결정이 된다
원칙대로 진료하는 것이다 당연하다
......
"대학병원에서 CT만 찍던데요? 왜그렇대요?"
"진료하는 교수님이 초음파검사를 하지 않아요...
초음파검사는 초음파검사기사가 검사를 해야하는데
그럴려면 다시 예약잡고 날짜가 걸린데요...
CT는 금방 검사실가서 검사하고 오면 되니깐"
역류가 확인이 안되니
정지영상을 보면서 구불한 혈관이 있는지 보고
모양을 보고, 그림을 보고 진단을 하게 될것이다
그래서 이런 얘기를 들었다고 한다...좀 애매하다고...
그러니까 그냥 약먹고 스타킹 먼저 신으라고...
안타깝다...당연히 애매할수밖에...
CT로 진단이 안되는 질환인데...
CT는 그냥 모양만 보는 검사이다
해부학적인 형태를 보는 검사이다
정지된 혈관의 모양을 볼뿐이다
1. 혈관의 모양이 좀 구불하더라도
역류가 없으면 수술이 필수적이지 않을 수 있다
2. 반대로 혈관이 구불하지 않아도
역류가 있고 심한 통증으로 수술하는 환자도 있다
즉, 이런 경우는 CT로는 진단이 불가능하다
반드시 동적인 검사가 필수적이다
추가적으로 현실적인 얘기를 하면
초음파 없이 CT로만 진단하고 수술해버리면
나중에 보험회사에서도 문제를 제기한다
왜냐면 역류가 없으니...
보험회사도 초음파가 필수인걸 안다...
그 병원은 왜 초음파없이 CT만 하는지?
사실 나도 잘 이해가 안간다 ㅠ
한번이면 그려러니 했을텐데
최근에 그 대학병원을 방문했었던
환자분들이 여러명 나를 찾아 왔고
"거기는 초음파 검사를 하지 않아요..."
"CT만 찍었어요..."
이런 일이 대학병원에서 있다니 안타깝다
환자는 대학병원이라서 믿고 갔을텐데...
그것도 빅5에 해당하는
서울시내 모 대학병원이다...
CT를 먼저 찍는 것은 잘못된 것이다
그것은 그 누구도 반박할 수 없다
초음파를 무조건 먼저하고
필요하면 선택적으로 CT찍는 것이다
즉, 초음파검사 안하고
CT만 찍는 의료기관은 엉터리입니다...
빅5 대학병원에서 일어나는 일이라
안타까운 마음에 적습니다...






